Backend Workflows
Table of Contents
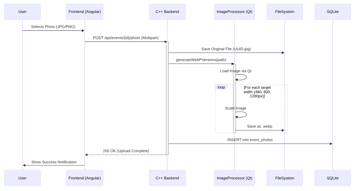
Image Workflow
📸 Image Upload & Optimization Pipeline
One of the key technical features is the automatic optimization of user uploads to ensure fast loading times in the "Hall of Fame".

Request Workflow
HTTP Request Workflow
