Logo

Cake Planner

Frontends

πŸ—οΈ CakePlanner Architecture

This document provides a high-level overview of the CakePlanner architecture, covering the system design, domain boundaries, and key technical workflows.


Table of Contents


1. System Context (The Big Picture)

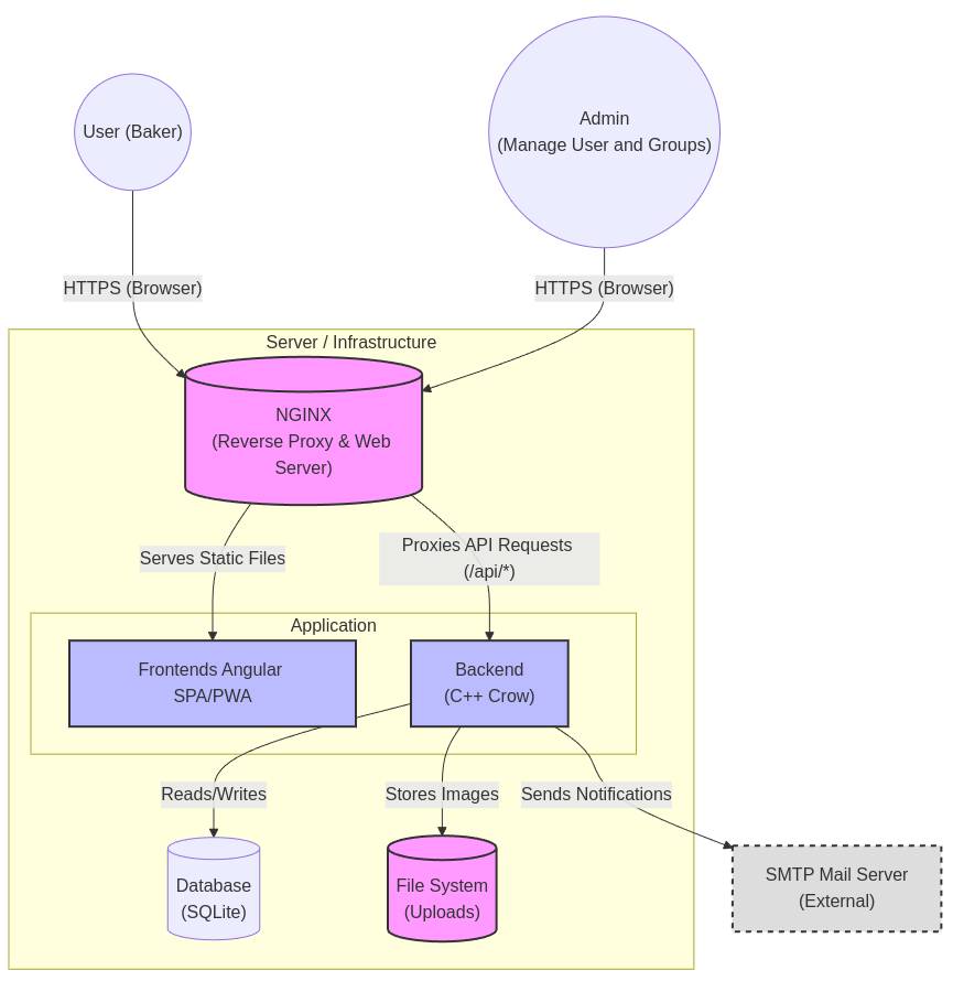
CakePlanner is designed as a monolithic application that serves baking groups (companies, clubs, friends) to organize events. It acts as the central hub for planning, rating, and sharing photos.

System Context

2. Container Architecture

The system consists of a modern Single Page Application (SPA) frontend and a high-performance C++ backend.

Component Technology Description
Frontend Angular 21+ Material Design, Signals, Transloco (i18n). Responsive UI for Desktop & Mobile.
Backend C++23 (Crow) REST API, Business Logic, Security.
Database SQLite3 Zero-configuration SQL engine. Stores users, events, and ratings.
Media Engine Qt6 Server-side image processing (scaling & WebP conversion).

3. Domain Design (Bounded Contexts)

To keep the logic organized, the application is conceptually divided into distinct Bounded Contexts. Each context handles a specific part of the business domain.

Bounded Contexts

πŸ”Ž Context Descriptions

  1. Identity & Access: Handles user registration, login, and group assignments. Ensures that only group members can see their events.

  2. Planning: The core calendar logic. Manages dates, baker assignments, and prevents scheduling conflicts.

  3. Engagement: Contains the logic for the "Hall of Fame". It calculates average ratings and sorts events by popularity.

  4. Media: A specialized technical context responsible for handling file uploads, generating thumbnails, and optimizing images for the web (WebP).

  5. Administration: Provides tools for system maintainers to manage users, reset passwords, configure global settings, and view system logs.