Logo

Cake Planner

Frontends

Backend Workflows


Table of Contents


Image Workflow

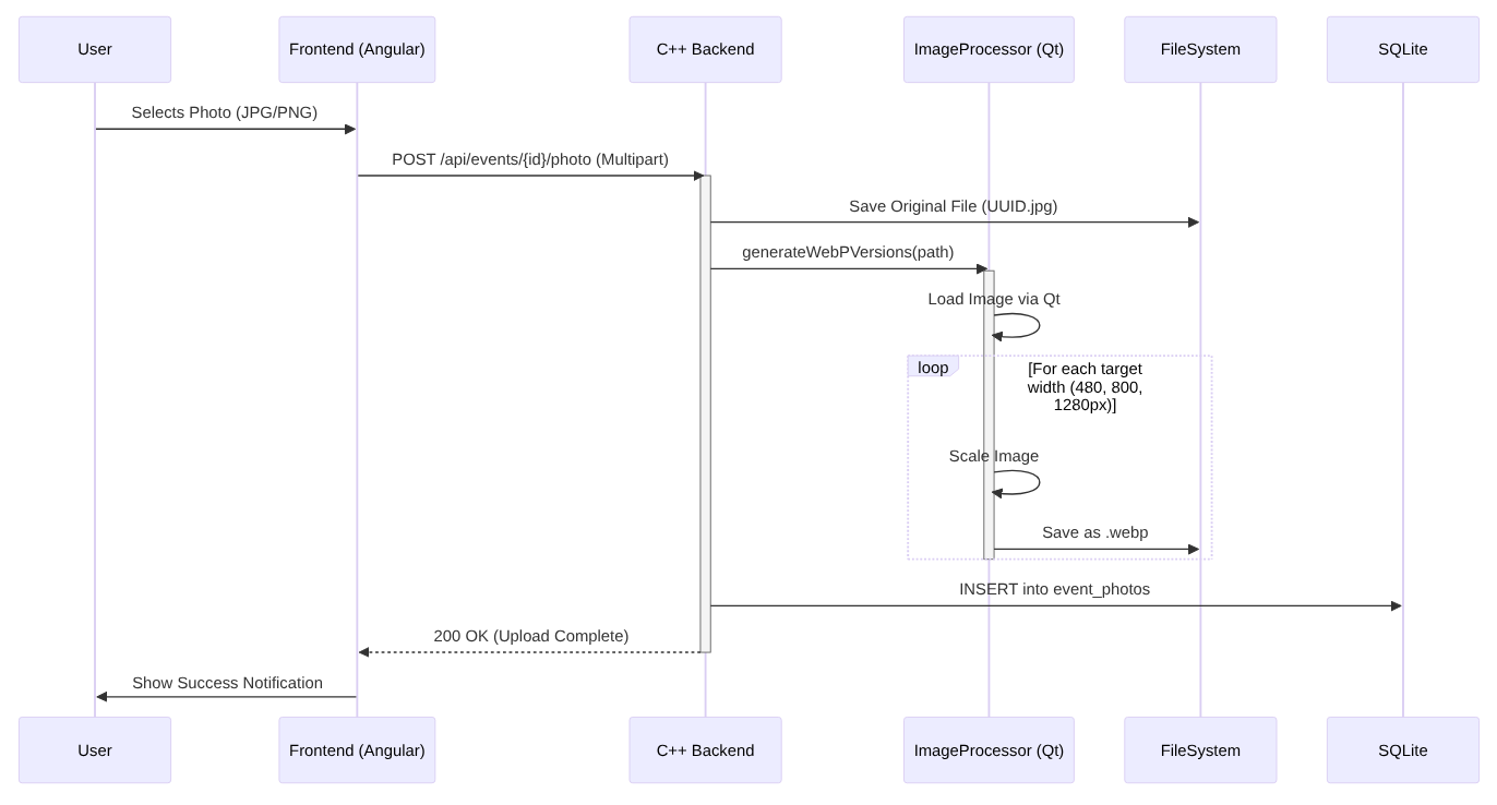
📸 Image Upload & Optimization Pipeline

One of the key technical features is the automatic optimization of user uploads to ensure fast loading times in the "Hall of Fame".

Image Workflow

Request Workflow

HTTP Request Workflow

Request Workflow