Desktop-Gallery

a powerful image management tool for Linux, MacOS and Windows

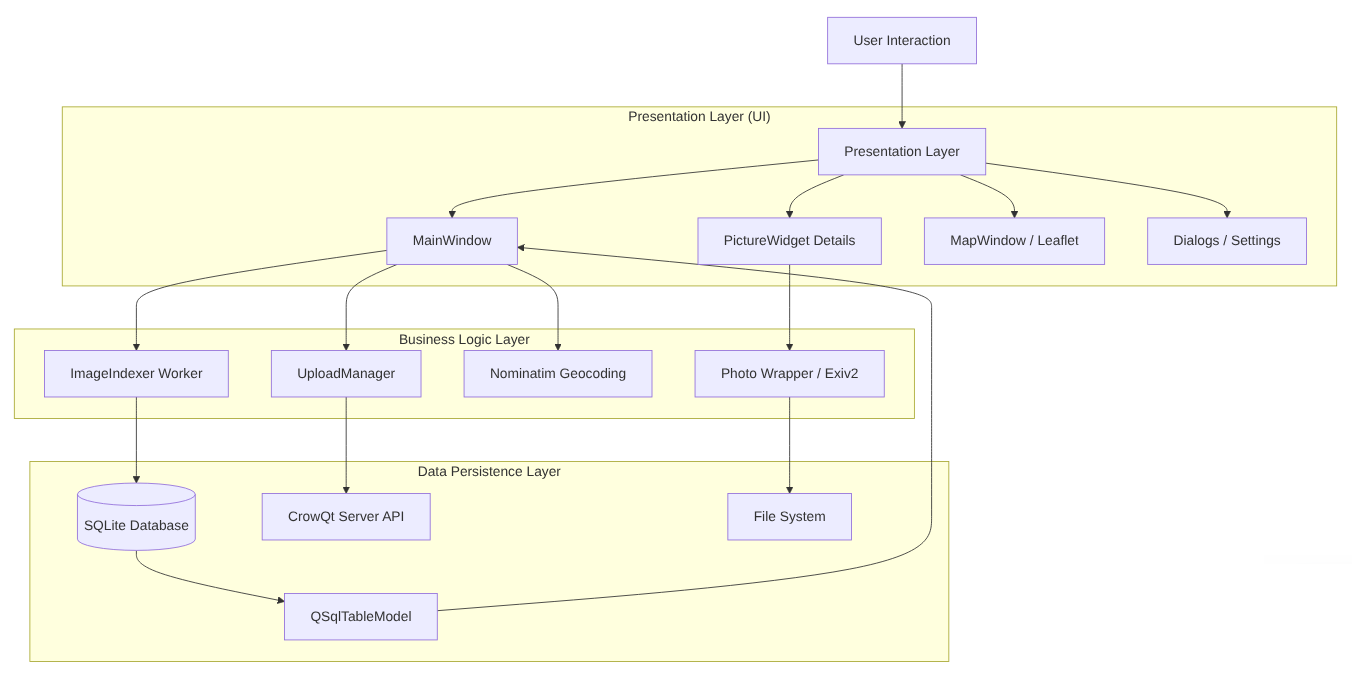
Architecture

Based on the codebase we have built, the architecture of Desktop-Gallery is a modular, event-driven desktop application leveraging Qt's Model-View-Controller (MVC) framework.

Developed for Linux, macOS, and Windows.

Architecture Overview

The application is structured into three main layers:


Presentation Layer (UI)

Handles user interaction, views (Gallery, Map, Details), and dialogs. It uses Qt Widgets.


Business Logic Layer

Handles the "heavy lifting" like image processing, metadata editing, uploading, and geocoding. This layer is often multithreaded.


Data Layer

Manages persistent storage (SQLite database), file system access, and configuration settings.

System Architecture Diagram

This diagram visualizes how the different classes and modules interact with each other.


System Architecture Diagram

Detailed Component Breakdown


Main Window & Navigation (The Controller)

MainWindow: The central hub. It orchestrates the entire application flow. It initializes the database, manages the layout (QSplitter), creates menus, and handles global events (like language switching).
LoginDialog: A modal dialog for authenticating with the CrowQtServer.


Data Models (The "M" in MVC)

DatabaseManager: A Singleton class that wraps the SQLite database (gallery_cache.db). It handles connection opening/closing and schema creation.
QSqlTableModel: A Qt class that provides a direct link between the SQLite database and the UI views. It holds the image data (path, metadata, etc.).
QStandardItemModel: Manages the folder structure tree view on the left side.


Views & Delegates (The "V" in MVC)

QListView (Gallery View) Displays the grid of images.
ThumbnailDelegate: A custom painter that renders the thumbnails, borders, and text overlays (Copyright/GPS) directly onto the QListView. It uses QPixmapCache for performance.
QTreeView: Displays the file system folder hierarchy.
MapWindow: Embeds a QWebEngineView to display OpenStreetMap/Leaflet.js for visualizing GPS coordinates.


Workers & Logic (Business Logic)

ImageIndexer: A QRunnable (runs in a background thread via QThreadPool). It recursively scans folders for images, extracts metadata, and populates the database. This prevents the UI from freezing during large imports.
UploadManager: Handles the communication with the CrowQtServer. It manages the upload queue, performs authentication (JWT/Refresh tokens), and builds Multipart HTTP requests.
Photo (Wrapper): A utility class that wraps Exiv2. It provides a high-level API to read/write EXIF, IPTC, and XMP metadata, rotate images, and export to WebP.
rz_metadata: A static configuration namespace defining valid tags, mappings (Sync Rules), and default values.


External Services:

Nominatim (OSM): Accessed via QNetworkAccessManager for Reverse Geocoding (converting GPS coords to Address).
CrowQtServer: The remote backend (REST API) for uploading images.
Data Flow Example:
Importing Images User Action: User clicks "Open Folder (Recursive)".
Controller: MainWindow starts an ImageIndexer task in the global QThreadPool.
Worker: ImageIndexer iterates through files.
Helper: For each file, Photo reads metadata (EXIF/XMP).
Database: ImageIndexer inserts records into the SQLite DB via DatabaseManager.
View Update: The QSqlTableModel detects changes in the DB and signals the QListView.
Rendering: ThumbnailDelegate paints the new thumbnails in the grid.


Technology Stack:

Language: C++23
Framework: Qt 6.9 (Core, Gui, Widgets, Sql, Network, Concurrent, WebEngineWidgets)
Metadata Library: Exiv2
Database: SQLite3 (via QtSql)
Build System: CMake